faq обучение настройка
Текущее время: Ср апр 01, 2026 09:03

Часовой пояс: UTC + 3 часа




Начать новую тему Ответить на тему  [ Сообщений: 29 ]  На страницу Пред.  1, 2
Автор Сообщение
 Заголовок сообщения: Re: DFL 860e Закрать порт lan to lan
СообщениеДобавлено: Чт авг 14, 2014 17:11 
Не в сети

Зарегистрирован: Чт июл 31, 2014 08:45
Сообщений: 25
Ага верно) 192.168.1.1 -шлюз.
С исы тоже пинг не идёт... Не могу догадаться что сделать

_________________
Syslog Watcher4 VendorPack DFL 860e(+ Аналоги)
Скачать
Могут быть ошибки, сделано на скорую руку. Будьте внимательней.


Вернуться наверх
 Профиль  
 
 Заголовок сообщения: Re: DFL 860e Закрать порт lan to lan
СообщениеДобавлено: Чт авг 14, 2014 17:25 
Не в сети

Зарегистрирован: Вт июл 10, 2007 12:42
Сообщений: 7188
Откуда: Екатеринбург
С сетью 1, где шлюзом стоит DFL, наверное все просто.

В сети 2 надо, как минимум, прописать в настройках ISA удаленную сеть как локальную, чтобы и его клиенты это понимали.
И на сервере, где стоит ISA, прописать маршрут на удаленную сеть.

_________________
6 x DFL-210, 2 x DFL-800. Для DFL-210/260/800/860 лучшая прошивка 2.27.08.03 (for WW). СКАЧАТЬ.
Совет: Не используйте в IP- и Routing-правилах сочетание any/all-nets нигде, кроме временных правил. Иначе возможны бреши в безопасности и несрабатывание последующих правил.


Вернуться наверх
 Профиль  
 
 Заголовок сообщения: Re: DFL 860e Закрать порт lan to lan
СообщениеДобавлено: Чт авг 14, 2014 18:29 
Не в сети

Зарегистрирован: Чт июл 31, 2014 08:45
Сообщений: 25
Точно про маршрут забыл. Только это чуть позже.
Пытаюсь пинговать vlan8(192.168.1.9) из ИСЫ(192.168.1.1) не идет пинг, в логах DFL пишет:
Вложение:
drop.jpg
drop.jpg [ 24.5 KiB | Просмотров: 3169 ]


еще одна оссобенность, если подредактировать правило и поставить any:
vlan8_to_lan NAT vlan8\vlan_net any\lan_net
То пинг с ИСЫ(192.168.1.1) на vlan8(192.168.1.9) идет, но на сеть1 все же нет.

_________________
Syslog Watcher4 VendorPack DFL 860e(+ Аналоги)
Скачать
Могут быть ошибки, сделано на скорую руку. Будьте внимательней.


Вернуться наверх
 Профиль  
 
 Заголовок сообщения: Re: DFL 860e Закрать порт lan to lan
СообщениеДобавлено: Чт авг 14, 2014 18:58 
Не в сети

Зарегистрирован: Вт июл 10, 2007 12:42
Сообщений: 7188
Откуда: Екатеринбург
маршрут не позже, а первым делом.
Чтобы разрешить пинг DFL, можете сделать дубовое правило

allow any all-nets core all-nets ping-inbound

а уж потом обрезать его для красоты.

allow группа_локаль_инт-в группа_лок_сетей core все_адреса_DFL ping-inbound

_________________
6 x DFL-210, 2 x DFL-800. Для DFL-210/260/800/860 лучшая прошивка 2.27.08.03 (for WW). СКАЧАТЬ.
Совет: Не используйте в IP- и Routing-правилах сочетание any/all-nets нигде, кроме временных правил. Иначе возможны бреши в безопасности и несрабатывание последующих правил.


Последний раз редактировалось YuriAM Чт авг 14, 2014 19:42, всего редактировалось 1 раз.

Вернуться наверх
 Профиль  
 
 Заголовок сообщения: Re: DFL 860e Закрать порт lan to lan
СообщениеДобавлено: Чт авг 14, 2014 19:23 
Не в сети

Зарегистрирован: Чт июл 31, 2014 08:45
Сообщений: 25
Подскажи как правильно добавить маршрут, запутался уже..

_________________
Syslog Watcher4 VendorPack DFL 860e(+ Аналоги)
Скачать
Могут быть ошибки, сделано на скорую руку. Будьте внимательней.


Вернуться наверх
 Профиль  
 
 Заголовок сообщения: Re: DFL 860e Закрать порт lan to lan
СообщениеДобавлено: Чт авг 14, 2014 19:41 
Не в сети

Зарегистрирован: Вт июл 10, 2007 12:42
Сообщений: 7188
Откуда: Екатеринбург
zaqwerty17 писал(а):
Подскажи как правильно добавить маршрут, запутался уже..

либо через оснастку типа "удаленный доступ и маршрутизация"

либо тупо через route командной строки

_________________
6 x DFL-210, 2 x DFL-800. Для DFL-210/260/800/860 лучшая прошивка 2.27.08.03 (for WW). СКАЧАТЬ.
Совет: Не используйте в IP- и Routing-правилах сочетание any/all-nets нигде, кроме временных правил. Иначе возможны бреши в безопасности и несрабатывание последующих правил.


Вернуться наверх
 Профиль  
 
 Заголовок сообщения: Re: DFL 860e Закрать порт lan to lan
СообщениеДобавлено: Чт авг 14, 2014 19:44 
Не в сети

Зарегистрирован: Чт июл 31, 2014 08:45
Сообщений: 25
добавил такой маршрут, к сожалению не помогло(
route add -p 172.26.120.0 mask 255.255.255.0 192.168.1.9 metric 20

_________________
Syslog Watcher4 VendorPack DFL 860e(+ Аналоги)
Скачать
Могут быть ошибки, сделано на скорую руку. Будьте внимательней.


Вернуться наверх
 Профиль  
 
 Заголовок сообщения: Re: DFL 860e Закрать порт lan to lan
СообщениеДобавлено: Чт авг 14, 2014 19:54 
Не в сети

Зарегистрирован: Вт июл 10, 2007 12:42
Сообщений: 7188
Откуда: Екатеринбург
лучше экспериментьруйте на компе в сети 2 без клиента ISA. Потому что тут форум по DFL а не по Windows/ISA

и на этом компе сделайте DFL шлюзом или пропищите там верный маршрут

_________________
6 x DFL-210, 2 x DFL-800. Для DFL-210/260/800/860 лучшая прошивка 2.27.08.03 (for WW). СКАЧАТЬ.
Совет: Не используйте в IP- и Routing-правилах сочетание any/all-nets нигде, кроме временных правил. Иначе возможны бреши в безопасности и несрабатывание последующих правил.


Вернуться наверх
 Профиль  
 
 Заголовок сообщения: Re: DFL 860e Закрать порт lan to lan
СообщениеДобавлено: Чт авг 14, 2014 20:28 
Не в сети

Зарегистрирован: Чт июл 31, 2014 08:45
Сообщений: 25
Все заработало!! Спасибо огромное за помощь.
Позже распишу пошагово, может кому пригодится.

_________________
Syslog Watcher4 VendorPack DFL 860e(+ Аналоги)
Скачать
Могут быть ошибки, сделано на скорую руку. Будьте внимательней.


Вернуться наверх
 Профиль  
 
 Заголовок сообщения: Re: DFL 860e Закрать порт lan to lan
СообщениеДобавлено: Чт авг 14, 2014 22:12 
Не в сети

Зарегистрирован: Чт июл 31, 2014 08:45
Сообщений: 25
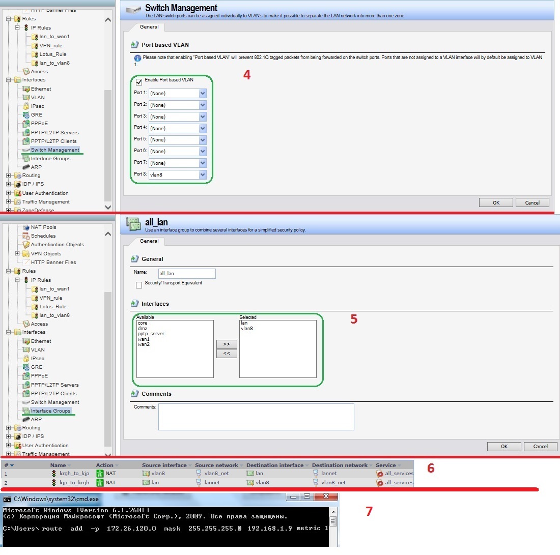
1- 172.26.120.0/24
2. 192.168.1.0/24

Сеть 1 имеет свой сервер1 с AD,DHCP,DNS. - Подключена к 1 LAN порту DFL и через него же выходит в интернет.
Сеть 2 сервер2 с AD,DHCP,DNS,имеет свой Интернет через ISA.- Подключено к 8 LAN(vlan8) порту DFL.


Спасибо за помощь специалистам Vladimir22 и YuriAM.
1. Добавиляем в адресную книгу 2ю подсеть
2. Создаём vlan интерфейс
3. Ставим галки для автоматического создания маршрута
4. Указываем что созданный нами vlan интерфейс это физический LAN порт 8 на DFL.
5. Объединяем два интерфейса в один. (Не обязательно, но в дальнейшем может пригодится)
6. Создаем правила для прохождения пакетов.
7. Добавляем маршрут на шлюзе второй сети (В маем случае это была ISA)
Вложение:
123.jpg
123.jpg [ 150.23 KiB | Просмотров: 3164 ]

Вложение:
4567.jpg
4567.jpg [ 247.46 KiB | Просмотров: 3164 ]



Если что то неправильно то поправьте)

_________________
Syslog Watcher4 VendorPack DFL 860e(+ Аналоги)
Скачать
Могут быть ошибки, сделано на скорую руку. Будьте внимательней.


Вернуться наверх
 Профиль  
 
 Заголовок сообщения: Re: DFL 860e Закрать порт lan to lan
СообщениеДобавлено: Пт авг 15, 2014 11:20 
Не в сети

Зарегистрирован: Ср апр 16, 2014 09:05
Сообщений: 23
Изображение
как то так, из одной сети в другую


Вернуться наверх
 Профиль  
 
 Заголовок сообщения: Re: DFL 860e Закрать порт lan to lan
СообщениеДобавлено: Вс авг 17, 2014 10:13 
Не в сети

Зарегистрирован: Чт дек 07, 2006 15:42
Сообщений: 8502
Откуда: RareSoftware.ru
А зачем в ваших правилах NAT?
Видимость получается однобокая - все маскируется адресом DFL.

_________________
Хотите хороший девайс? D-Link DFL!

Хотите считать с него трафик?
http://www.raresoftware.ru/products/lan/dfltc

Изображение


Вернуться наверх
 Профиль  
 
 Заголовок сообщения: Re: DFL 860e Закрать порт lan to lan
СообщениеДобавлено: Вт авг 19, 2014 14:33 
Не в сети

Зарегистрирован: Ср апр 16, 2014 09:05
Сообщений: 23
danilovav писал(а):
А зачем в ваших правилах NAT?
Видимость получается однобокая - все маскируется адресом DFL.

а что ставить?


Вернуться наверх
 Профиль  
 
 Заголовок сообщения: Re: DFL 860e Закрать порт lan to lan
СообщениеДобавлено: Вт авг 19, 2014 16:02 
Не в сети

Зарегистрирован: Вт фев 26, 2008 19:07
Сообщений: 9130
Откуда: Москва
karlikov_oleg писал(а):
danilovav писал(а):
А зачем в ваших правилах NAT?
Видимость получается однобокая - все маскируется адресом DFL.

а что ставить?

allow

_________________
Своим вопросом Вы загоняете меня в ГУГЛ.....
DFL-210 -архив образов
Меня можно найти в боте Телеграмма @MyKingdombot когда РКН перестанет заниматься ерундой :-)
Готовыe платить - пишите
Прикуплю неисправные девайсы ради корпусов ....-> в личку


Вернуться наверх
 Профиль  
 
Показать сообщения за:  Сортировать по:  
Начать новую тему Ответить на тему  [ Сообщений: 29 ]  На страницу Пред.  1, 2

Часовой пояс: UTC + 3 часа


Кто сейчас на форуме

Сейчас этот форум просматривают: нет зарегистрированных пользователей и гости: 132


Вы не можете начинать темы
Вы не можете отвечать на сообщения
Вы не можете редактировать свои сообщения
Вы не можете удалять свои сообщения
Вы не можете добавлять вложения

Найти:
Перейти:  
Создано на основе phpBB® Forum Software © phpBB Group
Русская поддержка phpBB