faq обучение настройка
Текущее время: Ср фев 18, 2026 01:51

Часовой пояс: UTC + 3 часа




Начать новую тему Ответить на тему  [ Сообщений: 8 ] 
Автор Сообщение
 Заголовок сообщения: DES-3200 Проблемы с пингами
СообщениеДобавлено: Вт окт 21, 2014 10:30 
Не в сети

Зарегистрирован: Вт окт 21, 2014 09:39
Сообщений: 3
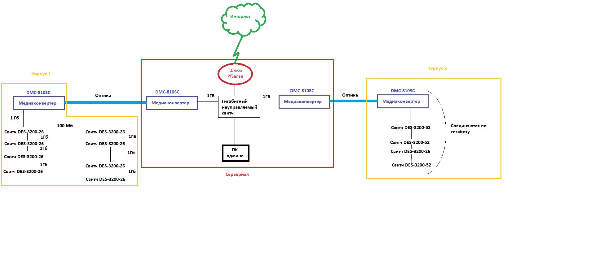
Подскажите в чём может быть проблема? Имеется сеть построенная на коммутаторах D'Link-3200. Периодически в сети резко вырастает пинг (200-500 mc). Вот набросал примерную схему сети:
Вложение:
Schem.jpg
Schem.jpg [ 144.18 KiB | Просмотров: 1980 ]

Проанализировав Network Monitoring-ом заметил интересную особенность:
Вложение:
Test.png
Test.png [ 85.99 KiB | Просмотров: 1980 ]
Пинг вырастает в момент когда хост начинает рассылать ARP запросы на остальные хосты. Причём хосты рассылающие запросы периодически меняются. Подскажите что делать в таком случае.
P.S. arp_spoofing_prevent включён.
Для защиты от левых DHCP создал в ACL следующие правила:
Код:
config access_profile profile_id 1 add access_id 1 ip udp src_port 67 port 26 permit
config access_profile profile_id 1 add access_id 2 ip udp src_port 67 port 25 permit

config access_profile profile_id 1 add access_id 3 ip udp src_port 67 port 24 deny
config access_profile profile_id 1 add access_id 4 ip udp src_port 67 port 23 deny
config access_profile profile_id 1 add access_id 5 ip udp src_port 67 port 22 deny
config access_profile profile_id 1 add access_id 6 ip udp src_port 67 port 21 deny
config access_profile profile_id 1 add access_id 7 ip udp src_port 67 port 20 deny
config access_profile profile_id 1 add access_id 8 ip udp src_port 67 port 19 deny
config access_profile profile_id 1 add access_id 9 ip udp src_port 67 port 18 deny
config access_profile profile_id 1 add access_id 10 ip udp src_port 67 port 17 deny
config access_profile profile_id 1 add access_id 11 ip udp src_port 67 port 16 deny
config access_profile profile_id 1 add access_id 12 ip udp src_port 67 port 15 deny
config access_profile profile_id 1 add access_id 13 ip udp src_port 67 port 14 deny
config access_profile profile_id 1 add access_id 14 ip udp src_port 67 port 13 deny
config access_profile profile_id 1 add access_id 15 ip udp src_port 67 port 12 deny
config access_profile profile_id 1 add access_id 16 ip udp src_port 67 port 11 deny
config access_profile profile_id 1 add access_id 17 ip udp src_port 67 port 10 deny
config access_profile profile_id 1 add access_id 18 ip udp src_port 67 port 9 deny
config access_profile profile_id 1 add access_id 19 ip udp src_port 67 port 8 deny
config access_profile profile_id 1 add access_id 20 ip udp src_port 67 port 7 deny
config access_profile profile_id 1 add access_id 21 ip udp src_port 67 port 6 deny
config access_profile profile_id 1 add access_id 22 ip udp src_port 67 port 5 deny
config access_profile profile_id 1 add access_id 23 ip udp src_port 67 port 4 deny
config access_profile profile_id 1 add access_id 24 ip udp src_port 67 port 3 deny
config access_profile profile_id 1 add access_id 25 ip udp src_port 67 port 2 deny
config access_profile profile_id 1 add access_id 26 ip udp src_port 67 port 1 deny


Вернуться наверх
 Профиль  
 
 Заголовок сообщения: Re: DES-3200 Проблемы с пингами
СообщениеДобавлено: Вт окт 21, 2014 14:19 
Не в сети

Зарегистрирован: Чт авг 26, 2010 16:34
Сообщений: 514
Откуда: North KZ south Kokchetav
Бить сеть на сегменты по 30-50 хостов, не более. Портянку правил заменить на
Цитата:
config access_profile profile_id 1 add access_id 1 ip udp src_port 67 port all deny

Да, и управление коммутаторами - в отдельный влан, в который никого не маршрутизировать.


Вернуться наверх
 Профиль  
 
 Заголовок сообщения: Re: DES-3200 Проблемы с пингами
СообщениеДобавлено: Вт окт 21, 2014 15:28 
Не в сети

Зарегистрирован: Вт окт 21, 2014 09:39
Сообщений: 3
Gonarh писал(а):
Бить сеть на сегменты по 30-50 хостов, не более. Портянку правил заменить на
Цитата:
config access_profile profile_id 1 add access_id 1 ip udp src_port 67 port all deny

Да, и управление коммутаторами - в отдельный влан, в который никого не маршрутизировать.


А на UpLink-ах зачем блокировать?


Вернуться наверх
 Профиль  
 
 Заголовок сообщения: Re: DES-3200 Проблемы с пингами
СообщениеДобавлено: Вт окт 21, 2014 20:41 
Не в сети

Зарегистрирован: Чт авг 26, 2010 16:34
Сообщений: 514
Откуда: North KZ south Kokchetav
Ок, all заменить на 1-max_client_port


Вернуться наверх
 Профиль  
 
 Заголовок сообщения: Re: DES-3200 Проблемы с пингами
СообщениеДобавлено: Вт окт 21, 2014 21:22 
Не в сети

Зарегистрирован: Вс дек 21, 2008 18:53
Сообщений: 1308
Стандартный же функционал есть, что вы все еще ACL для DHCP рисуете? :)

_________________
D-Link Switches: Tips & Tricks


Вернуться наверх
 Профиль  
 
 Заголовок сообщения: Re: DES-3200 Проблемы с пингами
СообщениеДобавлено: Вт окт 21, 2014 21:58 
Не в сети

Зарегистрирован: Чт авг 26, 2010 16:34
Сообщений: 514
Откуда: North KZ south Kokchetav
Удивишься, оно еще иногда и не работает :))


Вернуться наверх
 Профиль  
 
 Заголовок сообщения: Re: DES-3200 Проблемы с пингами
СообщениеДобавлено: Вт окт 21, 2014 23:12 
Не в сети

Зарегистрирован: Вс дек 21, 2008 18:53
Сообщений: 1308
Ну может в каких то исключительных случаях. У нас ~3300 свичиков, жалоб что абоненты получают 192.168.0.* не припомню. У ТП спросил - тоже не в курсе. :)

_________________
D-Link Switches: Tips & Tricks


Вернуться наверх
 Профиль  
 
 Заголовок сообщения: Re: DES-3200 Проблемы с пингами
СообщениеДобавлено: Ср окт 22, 2014 06:59 
Не в сети

Зарегистрирован: Чт авг 26, 2010 16:34
Сообщений: 514
Откуда: North KZ south Kokchetav
У мну было как у того мужика который жаловался на женскую баню. Так да, в работающей схеме, все клиентские дхцп-запросы релеятся наверх.


Вернуться наверх
 Профиль  
 
Показать сообщения за:  Сортировать по:  
Начать новую тему Ответить на тему  [ Сообщений: 8 ] 

Часовой пояс: UTC + 3 часа


Кто сейчас на форуме

Сейчас этот форум просматривают: нет зарегистрированных пользователей и гости: 88


Вы не можете начинать темы
Вы не можете отвечать на сообщения
Вы не можете редактировать свои сообщения
Вы не можете удалять свои сообщения
Вы не можете добавлять вложения

Найти:
Перейти:  
Создано на основе phpBB® Forum Software © phpBB Group
Русская поддержка phpBB