faq обучение настройка
Текущее время: Пт мар 27, 2026 04:04

Часовой пояс: UTC + 3 часа




Начать новую тему Ответить на тему  [ Сообщений: 21 ]  На страницу 1, 2  След.
Автор Сообщение
 Заголовок сообщения: dfl 210 помогите настроить pptp сервер
СообщениеДобавлено: Чт авг 02, 2018 19:06 
Не в сети

Зарегистрирован: Пн мар 12, 2007 14:59
Сообщений: 143
Есть один 210 с настроенным сервером. Проблем с настройкой и работой потом не было. Тут понадобилось настроить еще один, разница в том, что у того что ок - статик ип, у проблемного пппое и бел,стат,ип.
вин 7 выдает ошибку 807


Вложения:
пптп.jpg
пптп.jpg [ 95.37 KiB | Просмотров: 5656 ]
ппт2.jpg
ппт2.jpg [ 27.18 KiB | Просмотров: 5656 ]
Вернуться наверх
 Профиль  
 
СообщениеДобавлено: Чт авг 02, 2018 22:18 
Не в сети

Зарегистрирован: Пт июл 20, 2007 19:07
Сообщений: 8629
Откуда: Москва
Не очень понятно, у вас второй DFL с PPTP или второй PPTP на первом DFL.

_________________
С уважением, Matrox.
DFL, HPE, QNAP, Netgear и прочее железо...


Вернуться наверх
 Профиль  
 
СообщениеДобавлено: Пт авг 03, 2018 09:37 
Не в сети

Зарегистрирован: Пн мар 12, 2007 14:59
Сообщений: 143
1 дфл на котором все настроилось (ппт сервер), он использует тип подключения к провайдеру - статик ип.
2 дфл на котором пптп сервер не настраивается использует тип подключение пппое, адрес выдается статик белый.

Про первый написал, просто к слову так сказать, что имею представление о настройке.


Вернуться наверх
 Профиль  
 
СообщениеДобавлено: Пт авг 03, 2018 09:41 
Не в сети

Зарегистрирован: Пт июл 20, 2007 19:07
Сообщений: 8629
Откуда: Москва
В чем по-вашему разница между "статик ип" и "статик белый" ?

_________________
С уважением, Matrox.
DFL, HPE, QNAP, Netgear и прочее железо...


Вернуться наверх
 Профиль  
 
СообщениеДобавлено: Пт авг 03, 2018 10:55 
Не в сети

Зарегистрирован: Пт июл 20, 2007 19:07
Сообщений: 8629
Откуда: Москва
И, собственно, в чем именно проблема?
Покажите полностью настройки PPTP на втором DFL.

_________________
С уважением, Matrox.
DFL, HPE, QNAP, Netgear и прочее железо...


Вернуться наверх
 Профиль  
 
СообщениеДобавлено: Пт авг 03, 2018 13:46 
Не в сети

Зарегистрирован: Вт фев 26, 2008 19:07
Сообщений: 9130
Откуда: Москва
проблема как всегда одна :-)
Человек не может из выпадавшего списка выбрать интерфейс PPoE. тк по видимому его там нет :-)

_________________
Своим вопросом Вы загоняете меня в ГУГЛ.....
DFL-210 -архив образов
Меня можно найти в боте Телеграмма @MyKingdombot когда РКН перестанет заниматься ерундой :-)
Готовыe платить - пишите
Прикуплю неисправные девайсы ради корпусов ....-> в личку


Вернуться наверх
 Профиль  
 
СообщениеДобавлено: Пн авг 06, 2018 14:16 
Не в сети

Зарегистрирован: Пн мар 12, 2007 14:59
Сообщений: 143
MTRX писал(а):
В чем по-вашему разница между "статик ип" и "статик белый" ?


Я вам пишу что два дфл используют разные типы подключений.
У того что все ок с пптп сервером, тип подключения - статик ип, адрес белый, постоянный.
У того что не ок, тип подключения ПППОЕ, адрес белый, постоянный.
Вот что я имел ввиду.


Вложения:
dfl2.jpg
dfl2.jpg [ 117.99 KiB | Просмотров: 5591 ]
dfl1.jpg
dfl1.jpg [ 40.01 KiB | Просмотров: 5591 ]
Вернуться наверх
 Профиль  
 
СообщениеДобавлено: Вт авг 07, 2018 08:45 
Не в сети

Зарегистрирован: Пт июл 20, 2007 19:07
Сообщений: 8629
Откуда: Москва
Ну а с чего у Вас будет работать то?

В поле Outer Interface Filter: должен стоять интерфейс, на который у Вас прилетает интернет.
Он стоит? - нет.
Поэтому и не работает.

_________________
С уважением, Matrox.
DFL, HPE, QNAP, Netgear и прочее железо...


Вернуться наверх
 Профиль  
 
СообщениеДобавлено: Вт авг 07, 2018 09:04 
Не в сети

Зарегистрирован: Вт фев 26, 2008 19:07
Сообщений: 9130
Откуда: Москва
plv писал(а):
Вот что я имел ввиду.

А я читаю между строк ... Ты береги себя ТС.... (С) Не я

_________________
Своим вопросом Вы загоняете меня в ГУГЛ.....
DFL-210 -архив образов
Меня можно найти в боте Телеграмма @MyKingdombot когда РКН перестанет заниматься ерундой :-)
Готовыe платить - пишите
Прикуплю неисправные девайсы ради корпусов ....-> в личку


Вернуться наверх
 Профиль  
 
СообщениеДобавлено: Ср авг 08, 2018 10:53 
Не в сети

Зарегистрирован: Пн мар 12, 2007 14:59
Сообщений: 143
MTRX писал(а):
Ну а с чего у Вас будет работать то?

В поле Outer Interface Filter: должен стоять интерфейс, на который у Вас прилетает интернет.
Он стоит? - нет.
Поэтому и не работает.


Спасибо, что помогаете, большое.

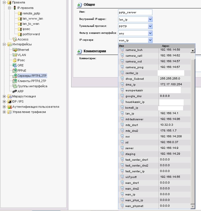
Там стоит эни, т.к. я уже перепробовал туда ставить все остальное, в том числе и интерфейс с инетом.

Не работает.


Вложения:
Screenshot_1.jpg
Screenshot_1.jpg [ 82.93 KiB | Просмотров: 5547 ]


Последний раз редактировалось plv Ср авг 08, 2018 10:58, всего редактировалось 1 раз.
Вернуться наверх
 Профиль  
 
СообщениеДобавлено: Ср авг 08, 2018 10:55 
Не в сети

Зарегистрирован: Пн мар 12, 2007 14:59
Сообщений: 143
Vladimir22 писал(а):
plv писал(а):
Вот что я имел ввиду.

А я читаю между строк ... Ты береги себя ТС.... (С) Не я


А я и писал не вам. Т.к. вы ничего не спрашивали, а только делали выводы и острили.


Вернуться наверх
 Профиль  
 
СообщениеДобавлено: Ср авг 08, 2018 13:09 
Не в сети

Зарегистрирован: Вт фев 26, 2008 19:07
Сообщений: 9130
Откуда: Москва
plv писал(а):
А я и писал не вам. Т.к. вы ничего не спрашивали, а только делали выводы и острили.


Vladimir22 писал(а):
проблема как всегда одна Человек не может из выпадавшего списка выбрать интерфейс PPoE. тк по видимому его там нет


ПрЕлесно ! ПрЕлесно ! ПрЕлесно !
читаем между строк ....
Решение : создаем группу интерфейсов, и туда добавляем ваш интерфейс с интернетом (PPoE).
группу выбираем в PPTP сервере ... )

Не получается ?!
Да и к тому же ? откуда подключаетесь ?! как подключаетесь ?! с чего подключаетесь ?! провайдеры разрешают GRE по пути следования ?! Сам порт PPTP у провайдеров разрешён?

_________________
Своим вопросом Вы загоняете меня в ГУГЛ.....
DFL-210 -архив образов
Меня можно найти в боте Телеграмма @MyKingdombot когда РКН перестанет заниматься ерундой :-)
Готовыe платить - пишите
Прикуплю неисправные девайсы ради корпусов ....-> в личку


Вернуться наверх
 Профиль  
 
СообщениеДобавлено: Ср авг 08, 2018 13:21 
Не в сети

Зарегистрирован: Пт июл 20, 2007 19:07
Сообщений: 8629
Откуда: Москва
plv писал(а):
... я уже перепробовал туда ставить все остальное, в том числе и интерфейс с инетом...
Какой именно интерфейс у Вас с Интернетом? PPoE? Верно? - так и ставьте его в это поле!
Нет его в списке?
Ну тогда Владимир вам дал правильное решение.
;-)

_________________
С уважением, Matrox.
DFL, HPE, QNAP, Netgear и прочее железо...


Вернуться наверх
 Профиль  
 
СообщениеДобавлено: Ср авг 08, 2018 14:03 
Не в сети

Зарегистрирован: Пн мар 12, 2007 14:59
Сообщений: 143
Vladimir22 писал(а):
plv писал(а):
А я и писал не вам. Т.к. вы ничего не спрашивали, а только делали выводы и острили.


Vladimir22 писал(а):
проблема как всегда одна Человек не может из выпадавшего списка выбрать интерфейс PPoE. тк по видимому его там нет


ПрЕлесно ! ПрЕлесно ! ПрЕлесно !
читаем между строк ....
Решение : создаем группу интерфейсов, и туда добавляем ваш интерфейс с интернетом (PPoE).
группу выбираем в PPTP сервере ... )

Не получается ?!
Да и к тому же ? откуда подключаетесь ?! как подключаетесь ?! с чего подключаетесь ?! провайдеры разрешают GRE по пути следования ?! Сам порт PPTP у провайдеров разрешён?


Владимир, ну вот и вы подключились, спасибо.

Откуда подключаюсь. Нет, провайдеры не режут гре. Т.к. я подключаюсь оттудаже откуда я успешно подключаюсь к другому дфл. Провайдеров гора, ростелеком, транстелеком, мегафон 4ж, мтс 4ж (дог на юрлица) В том офисе, где проблема с пптп я из него тоже через пптп подключился в офис, где с пптп все ок.
Как подключаюсь, через клиента виндовс 7\10.

В группу интерфейсов какие еще добавить помимо пппое?

wan_ip и wan_phys_ip?

Кто из них пппое?

Посмотрите скрин.


Вложения:
Screenshot_2.jpg
Screenshot_2.jpg [ 56.56 KiB | Просмотров: 5531 ]


Последний раз редактировалось plv Ср авг 08, 2018 15:39, всего редактировалось 2 раз(а).
Вернуться наверх
 Профиль  
 
СообщениеДобавлено: Ср авг 08, 2018 14:04 
Не в сети

Зарегистрирован: Пн мар 12, 2007 14:59
Сообщений: 143
MTRX писал(а):
plv писал(а):
... я уже перепробовал туда ставить все остальное, в том числе и интерфейс с инетом...
Какой именно интерфейс у Вас с Интернетом? PPoE? Верно? - так и ставьте его в это поле!
Нет его в списке?
Ну тогда Владимир вам дал правильное решение.
;-)


Не успел пока


Вернуться наверх
 Профиль  
 
Показать сообщения за:  Сортировать по:  
Начать новую тему Ответить на тему  [ Сообщений: 21 ]  На страницу 1, 2  След.

Часовой пояс: UTC + 3 часа


Кто сейчас на форуме

Сейчас этот форум просматривают: нет зарегистрированных пользователей и гости: 103


Вы не можете начинать темы
Вы не можете отвечать на сообщения
Вы не можете редактировать свои сообщения
Вы не можете удалять свои сообщения
Вы не можете добавлять вложения

Найти:
Перейти:  
Создано на основе phpBB® Forum Software © phpBB Group
Русская поддержка phpBB