faq обучение настройка
Текущее время: Ср мар 25, 2026 13:31

Часовой пояс: UTC + 3 часа




Начать новую тему Ответить на тему  [ Сообщений: 7 ] 
Автор Сообщение
 Заголовок сообщения: DES-5328 и Multicast
СообщениеДобавлено: Чт дек 24, 2015 16:09 
Не в сети

Зарегистрирован: Чт дек 24, 2015 15:16
Сообщений: 4
Доброго времени суток.
Имеются непонятные моменты с настройкой multicast на свитче данной модели.
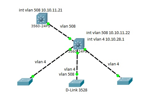
5328 подключен через 25 порт к Cisco, на которую приходит мультикаст.
На D-Link'e настроил igmp snooping на 4 vlan. По логике вещей Querier IP должен быть IP-адрес vlan 508 10.10.11.22 свитча Cisco #2, к которому D-Link непосредственно подключен, но по факту 0.0.0.0
Счетчик снупинга и настройки vlan в web-интерфейсе прилагаю.

Решил пойти другим путём. Прокинул напрямую на 5328 vlan 508. Querier IP определился, интерфейс vlan508 Cisco #1. Но Packet Statistics не радует.
Хотелось бы понять основные нюансы с настройкой, ибо пытаться попасть пальцем в небо уже порядком поднадоело.


Вложения:
Комментарий к файлу: Packets vlan 508
countvlan508_50.19.jpg
countvlan508_50.19.jpg [ 93.62 KiB | Просмотров: 2626 ]
Комментарий к файлу: Настройки Vlan508
508iss.jpg
508iss.jpg [ 65.43 KiB | Просмотров: 2626 ]
Комментарий к файлу: Общая схема
net.jpg
net.jpg [ 27.08 KiB | Просмотров: 2626 ]
Вернуться наверх
 Профиль  
 
 Заголовок сообщения: Re: DES-5328 и Multicast
СообщениеДобавлено: Чт дек 24, 2015 16:11 
Не в сети

Зарегистрирован: Чт дек 24, 2015 15:16
Сообщений: 4
Результаты по vlan 4


Вложения:
Комментарий к файлу: Count vlan 4
countvlan4_50.19.jpg
countvlan4_50.19.jpg [ 90.32 KiB | Просмотров: 2625 ]
Комментарий к файлу: Настройки vlan 4
4iss.jpg
4iss.jpg [ 65.92 KiB | Просмотров: 2625 ]
Вернуться наверх
 Профиль  
 
 Заголовок сообщения: Re: DES-5328 и Multicast
СообщениеДобавлено: Пт дек 25, 2015 07:05 
Не в сети

Зарегистрирован: Пт фев 20, 2015 12:18
Сообщений: 21
Немного не понятно почему вдруг по "логике вещей" если вы прокидываете только 4 влан на 3528 должен появится Querier IP 10.10.11.22 в 4 влане 3528. На циске на интерфейсе 4 влана включён IGMP? Если да, то Querier IP должен появится как 10.10.28.1.


Вернуться наверх
 Профиль  
 
 Заголовок сообщения: Re: DES-5328 и Multicast
СообщениеДобавлено: Пн дек 28, 2015 11:05 
Не в сети

Зарегистрирован: Чт дек 24, 2015 15:16
Сообщений: 4
inwate писал(а):
Немного не понятно почему вдруг по "логике вещей" если вы прокидываете только 4 влан на 3528 должен появится Querier IP 10.10.11.22 в 4 влане 3528. На циске на интерфейсе 4 влана включён IGMP? Если да, то Querier IP должен появится как 10.10.28.1.

Да, спасибо. IGMP на 4 vlan включен. На других свитчах Querier IP успешно определяется на vlan 4 как 10.10.28.1. На 508 vlan тоже всё хорошо: 10.10.11.21.
IP-адрес vlan 4 на циске доступен из-под этого проблемного свитча. Но Querier IP не определяется. И в 508 тоже.
У меня два мультикаст вилана: 508 и 4. Судя по отчетам, свитч ни в одной из vlan не получает репорты и ливы.
Я пробовал принудительно на циске из-под vlan 4 запросить командой ip igmp join-group. Запрошенная группа прилетает на все свитчи.
Соответственно, я что-то делаю не так при настройке свитчей доступа D-Link. В мультикасте я не силён. Мануалов, которые помогут решить проблему, я не нашел.


Вернуться наверх
 Профиль  
 
 Заголовок сообщения: Re: DES-5328 и Multicast
СообщениеДобавлено: Пн дек 28, 2015 13:25 
Не в сети

Зарегистрирован: Пт фев 20, 2015 12:18
Сообщений: 21
Покажите конфиг 3528


Вернуться наверх
 Профиль  
 
 Заголовок сообщения: Re: DES-5328 и Multicast
СообщениеДобавлено: Пн дек 28, 2015 14:32 
Не в сети

Зарегистрирован: Чт дек 24, 2015 15:16
Сообщений: 4
inwate писал(а):
Покажите конфиг 3528

Код:
#-------------------------------------------------------------------------------
#                        DES-3528 Fast Ethernet Switch
#                                Configuration
#
#                          Firmware: Build 3.10.B049
#           Copyright(C) 2012 D-Link Corporation. All rights reserved.
#-------------------------------------------------------------------------------


# STACK


# DEVICE

config temperature threshold high 79
config temperature threshold low 11
config temperature trap state enable
config temperature log state enable

# BASIC



# DEBUG


# STORM

config traffic control 1 broadcast enable multicast enable action drop broadcast_threshold 64 multicast_threshold 64 unicast_threshold 64 countdown 0 time_interval 5
config traffic control 2 broadcast enable multicast enable action drop broadcast_threshold 64 multicast_threshold 64 unicast_threshold 64 countdown 0 time_interval 5
config traffic control 3 broadcast enable multicast enable action drop broadcast_threshold 64 multicast_threshold 64 unicast_threshold 64 countdown 0 time_interval 5
config traffic control 4 broadcast enable multicast enable action drop broadcast_threshold 64 multicast_threshold 64 unicast_threshold 64 countdown 0 time_interval 5
config traffic control 5 broadcast enable multicast enable action drop broadcast_threshold 64 multicast_threshold 64 unicast_threshold 64 countdown 0 time_interval 5
config traffic control 6 broadcast enable multicast enable action drop broadcast_threshold 64 multicast_threshold 64 unicast_threshold 64 countdown 0 time_interval 5
config traffic control 7 broadcast enable multicast enable action drop broadcast_threshold 64 multicast_threshold 64 unicast_threshold 64 countdown 0 time_interval 5
config traffic control 8 broadcast enable multicast enable action drop broadcast_threshold 64 multicast_threshold 64 unicast_threshold 64 countdown 0 time_interval 5
config traffic control 9 broadcast enable multicast enable action drop broadcast_threshold 64 multicast_threshold 64 unicast_threshold 64 countdown 0 time_interval 5
config traffic control 10 broadcast enable multicast enable action drop broadcast_threshold 64 multicast_threshold 64 unicast_threshold 64 countdown 0 time_interval 5
config traffic control 11 broadcast enable multicast enable action drop broadcast_threshold 64 multicast_threshold 64 unicast_threshold 64 countdown 0 time_interval 5
config traffic control 12 broadcast enable multicast enable action drop broadcast_threshold 64 multicast_threshold 64 unicast_threshold 64 countdown 0 time_interval 5
config traffic control 13 broadcast enable multicast enable action drop broadcast_threshold 64 multicast_threshold 64 unicast_threshold 64 countdown 0 time_interval 5
config traffic control 14 broadcast enable multicast enable action drop broadcast_threshold 64 multicast_threshold 64 unicast_threshold 64 countdown 0 time_interval 5
config traffic control 15 broadcast enable multicast enable action drop broadcast_threshold 64 multicast_threshold 64 unicast_threshold 64 countdown 0 time_interval 5
config traffic control 16 broadcast enable multicast enable action drop broadcast_threshold 64 multicast_threshold 64 unicast_threshold 64 countdown 0 time_interval 5
config traffic control 17 broadcast enable multicast enable action drop broadcast_threshold 64 multicast_threshold 64 unicast_threshold 64 countdown 0 time_interval 5
config traffic control 18 broadcast enable multicast enable action drop broadcast_threshold 64 multicast_threshold 64 unicast_threshold 64 countdown 0 time_interval 5
config traffic control 19 broadcast enable multicast enable action drop broadcast_threshold 64 multicast_threshold 64 unicast_threshold 64 countdown 0 time_interval 5
config traffic control 20 broadcast enable multicast enable action drop broadcast_threshold 64 multicast_threshold 64 unicast_threshold 64 countdown 0 time_interval 5
config traffic control 21 broadcast enable multicast enable action drop broadcast_threshold 64 multicast_threshold 64 unicast_threshold 64 countdown 0 time_interval 5
config traffic control 22 broadcast enable multicast enable action drop broadcast_threshold 64 multicast_threshold 64 unicast_threshold 64 countdown 0 time_interval 5
config traffic control 23 broadcast enable multicast enable action drop broadcast_threshold 64 multicast_threshold 64 unicast_threshold 64 countdown 0 time_interval 5
config traffic control 24 broadcast enable multicast enable action drop broadcast_threshold 64 multicast_threshold 64 unicast_threshold 64 countdown 0 time_interval 5
config traffic control auto_recover_time 0
config traffic trap none
config traffic control log state enable

# LOOP_DETECT

enable loopdetect
config loopdetect ports 1-24 state enable
config loopdetect ports 25-28 state disable
config loopdetect recover_timer 60 interval 10 mode port-based
config loopdetect trap none
config loopdetect log state enable

# GM

disable sim

# GM_H


# MIRROR

disable mirror

# QOS

enable hol_prevention
config 802.1p default_priority 1-28 0
config bandwidth_control 1-28 rx_rate no_limit tx_rate no_limit
config per_queue bandwidth_control ports 1-28 0 min_rate  no_limit  max_rate no_limit
config per_queue bandwidth_control ports 1-28 1 min_rate  no_limit  max_rate no_limit
config per_queue bandwidth_control ports 1-28 2 min_rate  no_limit  max_rate no_limit
config per_queue bandwidth_control ports 1-28 3 min_rate  no_limit  max_rate no_limit
config per_queue bandwidth_control ports 1-28 4 min_rate  no_limit  max_rate no_limit
config per_queue bandwidth_control ports 1-28 5 min_rate  no_limit  max_rate no_limit
config per_queue bandwidth_control ports 1-28 6 min_rate  no_limit  max_rate no_limit
config per_queue bandwidth_control ports 1-28 7 min_rate  no_limit  max_rate no_limit
config scheduling_mechanism ports 1-28 strict
config scheduling ports 1-28 0  weight 1
config scheduling ports 1-28 1  weight 2
config scheduling ports 1-28 2  weight 3
config scheduling ports 1-28 3  weight 4
config scheduling ports 1-28 4  weight 5
config scheduling ports 1-28 5  weight 6
config scheduling ports 1-28 6  weight 7
config scheduling ports 1-28 7  weight 8
config 802.1p user_priority ports 1-28 0  2
config 802.1p user_priority ports 1-28 1  0
config 802.1p user_priority ports 1-28 2  1
config 802.1p user_priority ports 1-28 3  3
config 802.1p user_priority ports 1-28 4  4
config 802.1p user_priority ports 1-28 5  5
config 802.1p user_priority ports 1-28 6  6
config 802.1p user_priority ports 1-28 7  7

# SYSLOG

config log_save_timing on_demand
enable syslog
config system_severity trap information
config system_severity log information
create syslog host 2 ipaddress 172.16.20.7 severity informational facility local3 udp_port 514 state enable

# TRAF-SEGMENTATION

config traffic_segmentation 1-24 forward_list 25-28
config traffic_segmentation 25-28 forward_list all

# SSL


# PORT

enable jumbo_frame
config ports 1-28 state enable
config ports 1-28 speed auto
config ports 1-28 flow_control disable
config ports 1-28 learning enable
config ports 1-28 mdix auto
config ports 9 description "moika_voip_throgh_converter"
config ports 9 description "moika_voip_throgh_converter"
config ports 25-26 medium_type fiber state enable
config ports 25-26 medium_type fiber speed auto
config ports 25-26 medium_type fiber flow_control disable
config ports 25-26 medium_type fiber learning enable
config ports 25-26 medium_type fiber mdix auto

# SFLOW


# OAM


# DDM

config ddm trap disable
config ddm log enable
config ddm power_unit mw
config ddm ports 25-26 state enable shutdown none

# MANAGEMENT



# TR


# VLAN

enable pvid auto_assign
config vlan default delete 1-28
config vlan default advertisement enable
create vlan mgmt tag 201
config vlan mgmt add tagged 25-28 advertisement disable
create vlan l2-voip tag 525
config vlan l2-voip add tagged 9,25-28 advertisement disable
create vlan PPPoE_Pyrevo tag 905
config vlan PPPoE_Pyrevo add tagged 25-28
config vlan PPPoE_Pyrevo add untagged 1-4,6-8,14-24 advertisement disable
create vlan pyrevo2 tag 937
config vlan pyrevo2 add tagged 25-28
config vlan pyrevo2 add untagged 5,10-13 advertisement disable
create vlan Moika-inet tag 3013
config vlan Moika-inet add tagged 25
config vlan Moika-inet add untagged 9 advertisement disable
disable gvrp
disable asymmetric_vlan
disable vlan_trunk
config port_vlan 1-4,6-8,14-24 gvrp_state disable ingress_checking enable acceptable_frame admit_all pvid 905
config port_vlan 5,10-13 gvrp_state disable ingress_checking enable acceptable_frame admit_all pvid 937
config port_vlan 9 gvrp_state disable ingress_checking enable acceptable_frame admit_all pvid 3013
config port_vlan 25-28 gvrp_state disable ingress_checking enable acceptable_frame admit_all pvid 1

# PORT_SECURITY

config port_security system max_learning_addr no_limit
disable port_security trap_log
config port_security ports 1-28 admin_state disable max_learning_addr 1 lock_address_mode deleteonreset

# ACL


#CPU Interface Filter

disable cpu_interface_filtering

# SUBNETVLAN


# PROTOCOL_VLAN


# LED-CTRL

config led state enable

# QINQ

config qinq ports 1-28  missdrop disable outer_tpid 0x8100
config qinq ports 1-28  add_inner_tag disable

# RSPAN

disable rspan

# 8021X

disable 802.1x

# guestvlan


# POE


# FDB

config fdb aging_time 300

# VLANCounter


# ADDRBIND


# DHCPV6_SNOOPING


# NetBiosFilter

config filter netbios 1-24 state enable
config filter extensive_netbios 1-24 state enable

# RADIUS


# ND_SNOOPING


# DhcpServerScreening

config filter dhcp_server ports 1-24 state enable
config filter dhcp_server illegal_server_log_suppress_duration 1min
config filter dhcp_server trap_log enable

# PPPoE

config pppoe circuit_id_insertion state disable

# FilterIPv6

config filter dhcpv6_server ports 1-24 state enable
config filter icmpv6_ra_all_node ports 1-24 state enable
config filter dhcpv6_server trap disable
config filter dhcpv6_server log enable
config filter icmpv6_ra_all_node trap disable
config filter icmpv6_ra_all_node log enable

# sRED

disable sred

# ARPSpoofingPrevention


# MAC_ADDRESS_TABLE_NOTIFICATION


# STP

config stp fbpdu disable

# L2PT


# BPDU_PROTECTION

disable bpdu_protection

# SAFEGUARD_ENGINE

config safeguard_engine state enable utilization rising 70 falling 50 trap_log enable mode fuzzy

# BANNER_PROMP

config command_prompt default
config greeting_message default

# SSH


# TELNETS

enable telnet 23

# BCPING


# IGMP_MULTICAST_VLAN

enable igmp_snooping multicast_vlan
config igmp_snooping multicast_vlan forward_unmatched enable
create igmp_snooping multicast_vlan_group_profile MediaAlliance
config igmp_snooping multicast_vlan_group_profile MediaAlliance add 224.0.42.0-224.0.45.255
create igmp_snooping multicast_vlan IPTV 4
config igmp_snooping multicast_vlan IPTV state enable replace_source_ip 0.0.0.0 remap_priority 7 replace_priority
config igmp_snooping multicast_vlan IPTV add member_port 1-24
config igmp_snooping multicast_vlan IPTV add tag_member_port 26-28
config igmp_snooping multicast_vlan IPTV add source_port 25
create igmp_snooping multicast_vlan 508 508
config igmp_snooping multicast_vlan 508 state enable replace_source_ip 0.0.0.0 remap_priority 7 replace_priority
config igmp_snooping multicast_vlan 508 add member_port 1-24
config igmp_snooping multicast_vlan 508 add tag_member_port 26-28
config igmp_snooping multicast_vlan 508 add source_port 25
config igmp_snooping multicast_vlan_group 508 add profile_name MediaAlliance

# MLD_MULTICAST_VLAN


# SNTP

config time_zone operator + hour 3 min 0
config dst disable
enable sntp
config sntp primary 172.16.20.2 secondary 0.0.0.0 poll-interval 720

# MULTICAST_FILTER

create mcast_filter_profileprofile_id 1 profile_name mediaally
config mcast_filter_profile profile_id 1 add 224.0.42.1-224.0.45.254
config limited_multicast_addr ports 1 add profile_id 1
config limited_multicast_addr ports 2 add profile_id 1
config limited_multicast_addr ports 3 add profile_id 1
config limited_multicast_addr ports 4 add profile_id 1
config limited_multicast_addr ports 5 add profile_id 1
config limited_multicast_addr ports 6 add profile_id 1
config limited_multicast_addr ports 7 add profile_id 1
config limited_multicast_addr ports 8 add profile_id 1
config limited_multicast_addr ports 9 add profile_id 1
config limited_multicast_addr ports 10 add profile_id 1
config limited_multicast_addr ports 11 add profile_id 1
config limited_multicast_addr ports 12 add profile_id 1
config limited_multicast_addr ports 13 add profile_id 1
config limited_multicast_addr ports 14 add profile_id 1
config limited_multicast_addr ports 15 add profile_id 1
config limited_multicast_addr ports 16 add profile_id 1
config limited_multicast_addr ports 17 add profile_id 1
config limited_multicast_addr ports 18 add profile_id 1
config limited_multicast_addr ports 19 add profile_id 1
config limited_multicast_addr ports 20 add profile_id 1
config limited_multicast_addr ports 21 add profile_id 1
config limited_multicast_addr ports 22 add profile_id 1
config limited_multicast_addr ports 23 add profile_id 1
config limited_multicast_addr ports 24 add profile_id 1
config limited_multicast_addr ports 25 add profile_id 1
config limited_multicast_addr ports 26 add profile_id 1
config limited_multicast_addr ports 27 add profile_id 1
config limited_multicast_addr ports 28 add profile_id 1
config limited_multicast_addr ports 1-28 access permit
config limited_multicast_addr ports 1-28 ipv6 access permit
config limited_multicast_addr vlanid 4 add profile_id 1
config limited_multicast_addr vlanid 1 access permit
config limited_multicast_addr vlanid 4 access permit
config limited_multicast_addr vlanid 201 access permit
config limited_multicast_addr vlanid 508 access permit
config limited_multicast_addr vlanid 525 access permit
config limited_multicast_addr vlanid 905 access permit
config limited_multicast_addr vlanid 937 access permit
config limited_multicast_addr vlanid 3013 access permit
config limited_multicast_addr vlanid 1 ipv6 access permit
config limited_multicast_addr vlanid 4 ipv6 access permit
config limited_multicast_addr vlanid 201 ipv6 access permit
config limited_multicast_addr vlanid 508 ipv6 access permit
config limited_multicast_addr vlanid 525 ipv6 access permit
config limited_multicast_addr vlanid 905 ipv6 access permit
config limited_multicast_addr vlanid 937 ipv6 access permit
config limited_multicast_addr vlanid 3013 ipv6 access permit

# LACP


# IP

config ipif System ipaddress 172.16.50.19/24
config ipif System vlan mgmt
config ipif System dhcpv6_client disable
disable autoconfig


# VOICEVLAN


# ERPS

 disable erps

# UDP_HELPER

disable udp_helper

# CFM

disable cfm

# JWAC

 disable jwac

# WAC

 disable wac

# PowerSaving

config power_saving state enable
config power_saving length_detection enable

# LLDP

disable lldp

# MAC-based_Access_Control

 disable mac_based_access_control

# MCFILTER

config multicast vlan_filtering_mode vlanid 1 forward_unregistered_groups
config multicast vlan_filtering_mode vlanid 4 forward_unregistered_groups
config multicast vlan_filtering_mode vlanid 201 forward_unregistered_groups
config multicast vlan_filtering_mode vlanid 508 forward_unregistered_groups
config multicast vlan_filtering_mode vlanid 525 forward_unregistered_groups
config multicast vlan_filtering_mode vlanid 905 forward_unregistered_groups
config multicast vlan_filtering_mode vlanid 937 forward_unregistered_groups
config multicast vlan_filtering_mode vlanid 3013 forward_unregistered_groups

# COMPOUND_AUTHENTICATION


# LLDP-MED


# IGMP_SNOOPING

enable igmp_snooping
config igmp_snooping data_driven_learning vlan_name default expiry_time 260 state enable aged_out disable
config igmp_snooping data_driven_learning vlan_name IPTV expiry_time 260 state enable aged_out disable
config igmp_snooping data_driven_learning vlan_name mgmt expiry_time 260 state enable aged_out disable
config igmp_snooping data_driven_learning vlan_name 508 expiry_time 260 state enable aged_out disable
config igmp_snooping data_driven_learning vlan_name l2-voip expiry_time 260 state enable aged_out disable
config igmp_snooping data_driven_learning vlan_name PPPoE_Pyrevo expiry_time 260 state enable aged_out disable
config igmp_snooping data_driven_learning vlan_name pyrevo2 expiry_time 260 state enable aged_out disable
config igmp_snooping data_driven_learning vlan_name Moika-inet expiry_time 260 state enable aged_out disable

# MLDSNP

disable mld_snooping

# ACCESS_AUTHENTICATION_CONTROL


# DHCP_LOCAL_RELAY

disable dhcp_local_relay

# AAA_LOCAL_ENABLE_PASSWORD


# DHCP_RELAY

disable dhcp_relay

# NDP

config ipv6 nd ns ipif System retrans_time 0

# ARP

config arp_aging time 20
config gratuitous_arp send ipif_status_up disable
config gratuitous_arp send dup_ip_detected disable
config gratuitous_arp learning disable
disable gratuitous_arp ipif System trap
enable gratuitous_arp ipif System log
config gratuitous_arp send periodically ipif System interval 0

# IGMP_AC


# DNSR

disable dnsr

# ROUTE

enable local_route ipv4
disable local_route ipv6
create iproute default 172.16.50.1 1 primary

# PROUTE


# DHCP_SERVER


# RELAY6

disable dhcpv6_relay

#-------------------------------------------------------------------
#             End of configuration file for DES-3528
#-------------------------------------------------------------------



Если не затруднит, взгляните еще на 3552. Такая же проблема
Код:
#-------------------------------------------------------------------------------
#                        DES-3552 Fast Ethernet Switch
#                                Configuration
#
#                          Firmware: Build 3.10.B052
#           Copyright(C) 2012 D-Link Corporation. All rights reserved.
#-------------------------------------------------------------------------------


# STACK


# DEVICE

config temperature threshold high 79
config temperature threshold low 11
config temperature trap state enable
config temperature log state enable

# BASIC


# DEBUG


# STORM

config traffic control 1 broadcast enable multicast enable action drop broadcast_threshold 64 multicast_threshold 64 unicast_threshold 64 countdown 0 time_interval 5
config traffic control 2 broadcast enable multicast enable action drop broadcast_threshold 64 multicast_threshold 64 unicast_threshold 64 countdown 0 time_interval 5
config traffic control 3 broadcast enable multicast enable action drop broadcast_threshold 64 multicast_threshold 64 unicast_threshold 64 countdown 0 time_interval 5
config traffic control 4 broadcast enable multicast enable action drop broadcast_threshold 64 multicast_threshold 64 unicast_threshold 64 countdown 0 time_interval 5
config traffic control 5 broadcast enable multicast enable action drop broadcast_threshold 64 multicast_threshold 64 unicast_threshold 64 countdown 0 time_interval 5
config traffic control 6 broadcast enable multicast enable action drop broadcast_threshold 64 multicast_threshold 64 unicast_threshold 64 countdown 0 time_interval 5
config traffic control 7 broadcast enable multicast enable action drop broadcast_threshold 64 multicast_threshold 64 unicast_threshold 64 countdown 0 time_interval 5
config traffic control 8 broadcast enable multicast enable action drop broadcast_threshold 64 multicast_threshold 64 unicast_threshold 64 countdown 0 time_interval 5
config traffic control 9 broadcast enable multicast enable action drop broadcast_threshold 64 multicast_threshold 64 unicast_threshold 64 countdown 0 time_interval 5
config traffic control 10 broadcast enable multicast enable action drop broadcast_threshold 64 multicast_threshold 64 unicast_threshold 64 countdown 0 time_interval 5
config traffic control 11 broadcast enable multicast enable action drop broadcast_threshold 64 multicast_threshold 64 unicast_threshold 64 countdown 0 time_interval 5
config traffic control 12 broadcast enable multicast enable action drop broadcast_threshold 64 multicast_threshold 64 unicast_threshold 64 countdown 0 time_interval 5
config traffic control 13 broadcast enable multicast enable action drop broadcast_threshold 64 multicast_threshold 64 unicast_threshold 64 countdown 0 time_interval 5
config traffic control 14 broadcast enable multicast enable action drop broadcast_threshold 64 multicast_threshold 64 unicast_threshold 64 countdown 0 time_interval 5
config traffic control 15 broadcast enable multicast enable action drop broadcast_threshold 64 multicast_threshold 64 unicast_threshold 64 countdown 0 time_interval 5
config traffic control 16 broadcast enable multicast enable action drop broadcast_threshold 64 multicast_threshold 64 unicast_threshold 64 countdown 0 time_interval 5
config traffic control 17 broadcast enable multicast enable action drop broadcast_threshold 64 multicast_threshold 64 unicast_threshold 64 countdown 0 time_interval 5
config traffic control 18 broadcast enable multicast enable action drop broadcast_threshold 64 multicast_threshold 64 unicast_threshold 64 countdown 0 time_interval 5
config traffic control 19 broadcast enable multicast enable action drop broadcast_threshold 64 multicast_threshold 64 unicast_threshold 64 countdown 0 time_interval 5
config traffic control 20 broadcast enable multicast enable action drop broadcast_threshold 64 multicast_threshold 64 unicast_threshold 64 countdown 0 time_interval 5
config traffic control 21 broadcast enable multicast enable action drop broadcast_threshold 64 multicast_threshold 64 unicast_threshold 64 countdown 0 time_interval 5
config traffic control 22 broadcast enable multicast enable action drop broadcast_threshold 64 multicast_threshold 64 unicast_threshold 64 countdown 0 time_interval 5
config traffic control 23 broadcast enable multicast enable action drop broadcast_threshold 64 multicast_threshold 64 unicast_threshold 64 countdown 0 time_interval 5
config traffic control 24 broadcast enable multicast enable action drop broadcast_threshold 64 multicast_threshold 64 unicast_threshold 64 countdown 0 time_interval 5
config traffic control 25 broadcast enable multicast enable action drop broadcast_threshold 64 multicast_threshold 64 unicast_threshold 64 countdown 0 time_interval 5
config traffic control 26 broadcast enable multicast enable action drop broadcast_threshold 64 multicast_threshold 64 unicast_threshold 64 countdown 0 time_interval 5
config traffic control 27 broadcast enable multicast enable action drop broadcast_threshold 64 multicast_threshold 64 unicast_threshold 64 countdown 0 time_interval 5
config traffic control 28 broadcast enable multicast enable action drop broadcast_threshold 64 multicast_threshold 64 unicast_threshold 64 countdown 0 time_interval 5
config traffic control 29 broadcast enable multicast enable action drop broadcast_threshold 64 multicast_threshold 64 unicast_threshold 64 countdown 0 time_interval 5
config traffic control 30 broadcast enable multicast enable action drop broadcast_threshold 64 multicast_threshold 64 unicast_threshold 64 countdown 0 time_interval 5
config traffic control 31 broadcast enable multicast enable action drop broadcast_threshold 64 multicast_threshold 64 unicast_threshold 64 countdown 0 time_interval 5
config traffic control 32 broadcast enable multicast enable action drop broadcast_threshold 64 multicast_threshold 64 unicast_threshold 64 countdown 0 time_interval 5
config traffic control 33 broadcast enable multicast enable action drop broadcast_threshold 64 multicast_threshold 64 unicast_threshold 64 countdown 0 time_interval 5
config traffic control 34 broadcast enable multicast enable action drop broadcast_threshold 64 multicast_threshold 64 unicast_threshold 64 countdown 0 time_interval 5
config traffic control 35 broadcast enable multicast enable action drop broadcast_threshold 64 multicast_threshold 64 unicast_threshold 64 countdown 0 time_interval 5
config traffic control 36 broadcast enable multicast enable action drop broadcast_threshold 64 multicast_threshold 64 unicast_threshold 64 countdown 0 time_interval 5
config traffic control 37 broadcast enable multicast enable action drop broadcast_threshold 64 multicast_threshold 64 unicast_threshold 64 countdown 0 time_interval 5
config traffic control 38 broadcast enable multicast enable action drop broadcast_threshold 64 multicast_threshold 64 unicast_threshold 64 countdown 0 time_interval 5
config traffic control 39 broadcast enable multicast enable action drop broadcast_threshold 64 multicast_threshold 64 unicast_threshold 64 countdown 0 time_interval 5
config traffic control 40 broadcast enable multicast enable action drop broadcast_threshold 64 multicast_threshold 64 unicast_threshold 64 countdown 0 time_interval 5
config traffic control 41 broadcast enable multicast enable action drop broadcast_threshold 64 multicast_threshold 64 unicast_threshold 64 countdown 0 time_interval 5
config traffic control 42 broadcast enable multicast enable action drop broadcast_threshold 64 multicast_threshold 64 unicast_threshold 64 countdown 0 time_interval 5
config traffic control 43 broadcast enable multicast enable action drop broadcast_threshold 64 multicast_threshold 64 unicast_threshold 64 countdown 0 time_interval 5
config traffic control 44 broadcast enable multicast enable action drop broadcast_threshold 64 multicast_threshold 64 unicast_threshold 64 countdown 0 time_interval 5
config traffic control 45 broadcast enable multicast enable action drop broadcast_threshold 64 multicast_threshold 64 unicast_threshold 64 countdown 0 time_interval 5
config traffic control 46 broadcast enable multicast enable action drop broadcast_threshold 64 multicast_threshold 64 unicast_threshold 64 countdown 0 time_interval 5
config traffic control 47 broadcast enable multicast enable action drop broadcast_threshold 64 multicast_threshold 64 unicast_threshold 64 countdown 0 time_interval 5
config traffic control 48 broadcast enable multicast enable action drop broadcast_threshold 64 multicast_threshold 64 unicast_threshold 64 countdown 0 time_interval 5
config traffic control auto_recover_time 0
config traffic trap none
config traffic control log state enable

# LOOP_DETECT

enable loopdetect
config loopdetect ports 1-48 state enable
config loopdetect ports 49-52 state disable
config loopdetect recover_timer 60 interval 10 mode port-based
config loopdetect trap none
config loopdetect log state enable

# GM

disable sim

# GM_H


# MIRROR

disable mirror

# QOS

enable hol_prevention
config 802.1p default_priority 1-52 0
config bandwidth_control 1-52 rx_rate no_limit tx_rate no_limit
config per_queue bandwidth_control ports 1-52 0 min_rate  no_limit  max_rate no_limit
config per_queue bandwidth_control ports 1-52 1 min_rate  no_limit  max_rate no_limit
config per_queue bandwidth_control ports 1-52 2 min_rate  no_limit  max_rate no_limit
config per_queue bandwidth_control ports 1-52 3 min_rate  no_limit  max_rate no_limit
config per_queue bandwidth_control ports 1-52 4 min_rate  no_limit  max_rate no_limit
config per_queue bandwidth_control ports 1-52 5 min_rate  no_limit  max_rate no_limit
config per_queue bandwidth_control ports 1-52 6 min_rate  no_limit  max_rate no_limit
config per_queue bandwidth_control ports 1-52 7 min_rate  no_limit  max_rate no_limit
config scheduling_mechanism ports 1-52 strict
config scheduling ports 1-52 0  weight 1
config scheduling ports 1-52 1  weight 2
config scheduling ports 1-52 2  weight 3
config scheduling ports 1-52 3  weight 4
config scheduling ports 1-52 4  weight 5
config scheduling ports 1-52 5  weight 6
config scheduling ports 1-52 6  weight 7
config scheduling ports 1-52 7  weight 8
config 802.1p user_priority ports 1-52 0  2
config 802.1p user_priority ports 1-52 1  0
config 802.1p user_priority ports 1-52 2  1
config 802.1p user_priority ports 1-52 3  3
config 802.1p user_priority ports 1-52 4  4
config 802.1p user_priority ports 1-52 5  5
config 802.1p user_priority ports 1-52 6  6
config 802.1p user_priority ports 1-52 7  7

# SYSLOG

config log_save_timing on_demand
enable syslog
config system_severity trap information
config system_severity log information
create syslog host 1 ipaddress 10.10.10.5 severity informational facility local7 udp_port 514 state enable
create syslog host 2 ipaddress 172.16.20.7 severity informational facility local3 udp_port 514 state enable

# TRAF-SEGMENTATION

config traffic_segmentation 1-48 forward_list 49-52
config traffic_segmentation 49-52 forward_list all

# SSL


# PORT

disable jumbo_frame
config ports 1-52 state enable
config ports 1-52 speed auto
config ports 1-52 flow_control disable
config ports 1-52 learning enable
config ports 1-52 mdix auto
config ports 49-50 medium_type fiber state enable
config ports 49-50 medium_type fiber speed auto
config ports 49-50 medium_type fiber flow_control disable
config ports 49-50 medium_type fiber learning enable
config ports 49-50 medium_type fiber mdix auto

# SFLOW


# OAM


# DDM

config ddm trap disable
config ddm log enable
config ddm power_unit mw
config ddm ports 49-50 state enable shutdown none


# TR


# VLAN

enable pvid auto_assign
config vlan default delete 1-48
config vlan default add untagged 49-52
config vlan default advertisement enable
create vlan mgmt tag 201
config vlan mgmt add tagged 49-52 advertisement disable
create vlan pyrevo1 tag 936
config vlan pyrevo1 add tagged 49-52
config vlan pyrevo1 add untagged 1-48 advertisement disable
disable gvrp
disable asymmetric_vlan
disable vlan_trunk
config port_vlan 1-48 gvrp_state disable ingress_checking enable acceptable_frame admit_all pvid 936
config port_vlan 49-52 gvrp_state disable ingress_checking enable acceptable_frame admit_all pvid 1

# PORT_SECURITY

config port_security system max_learning_addr no_limit
disable port_security trap_log
config port_security ports 1-52 admin_state disable max_learning_addr 1 lock_address_mode deleteonreset

# ACL


#CPU Interface Filter

disable cpu_interface_filtering

# SUBNETVLAN


# PROTOCOL_VLAN


# LED-CTRL

config led state enable

# QINQ

config qinq ports 1-52  missdrop disable outer_tpid 0x88A8
config qinq ports 1-52  add_inner_tag disable

# RSPAN

disable rspan

# 8021X

disable 802.1x

# guestvlan


# POE


# FDB

config fdb aging_time 300

# VLANCounter


# ADDRBIND


# DHCPV6_SNOOPING


# NetBiosFilter

config filter netbios 1-48 state enable
config filter extensive_netbios 1-48 state enable

# RADIUS


# ND_SNOOPING


# DhcpServerScreening

config filter dhcp_server ports 1-48 state enable
config filter dhcp_server illegal_server_log_suppress_duration 1min
config filter dhcp_server trap_log enable

# PPPoE

config pppoe circuit_id_insertion state disable

# FilterIPv6

config filter dhcpv6_server ports 1-48 state enable
config filter icmpv6_ra_all_node ports 1-48 state enable
config filter dhcpv6_server trap disable
config filter dhcpv6_server log enable
config filter icmpv6_ra_all_node trap disable
config filter icmpv6_ra_all_node log enable

# sRED

disable sred

# ARPSpoofingPrevention


# MAC_ADDRESS_TABLE_NOTIFICATION


# STP

config stp fbpdu disable

# L2PT


# BPDU_PROTECTION

disable bpdu_protection

# SAFEGUARD_ENGINE

config safeguard_engine state enable utilization rising 70 falling 50 trap_log enable mode fuzzy

# BANNER_PROMP

config command_prompt default
config greeting_message default

# SSH


# TELNETS

enable telnet 23

# BCPING


# IGMP_MULTICAST_VLAN

enable igmp_snooping multicast_vlan
config igmp_snooping multicast_vlan forward_unmatched enable
create igmp_snooping multicast_vlan_group_profile mediaAll
config igmp_snooping multicast_vlan_group_profile mediaAll add 224.0.42.1-224.0.45.255
create igmp_snooping multicast_vlan iptv 4
config igmp_snooping multicast_vlan iptv state enable replace_source_ip 0.0.0.0 remap_priority 7 replace_priority
config igmp_snooping multicast_vlan iptv add member_port 1-48
config igmp_snooping multicast_vlan iptv add source_port 49
config igmp_snooping multicast_vlan_group iptv add profile_name mediaAll
create igmp_snooping multicast_vlan iptv_add 508
config igmp_snooping multicast_vlan iptv_add state enable replace_source_ip 0.0.0.0 remap_priority 7 replace_priority
config igmp_snooping multicast_vlan iptv_add add member_port 1-48
config igmp_snooping multicast_vlan iptv_add add source_port 49

# MLD_MULTICAST_VLAN


# SNTP

config time_zone operator + hour 3 min 0
config dst disable
enable sntp
config sntp primary 172.16.20.2 secondary 0.0.0.0 poll-interval 720

# MULTICAST_FILTER

create mcast_filter_profileprofile_id 1 profile_name mediaally
config limited_multicast_addr ports 1 add profile_id 1
config limited_multicast_addr ports 2 add profile_id 1
config limited_multicast_addr ports 3 add profile_id 1
config limited_multicast_addr ports 4 add profile_id 1
config limited_multicast_addr ports 5 add profile_id 1
config limited_multicast_addr ports 6 add profile_id 1
config limited_multicast_addr ports 7 add profile_id 1
config limited_multicast_addr ports 8 add profile_id 1
config limited_multicast_addr ports 9 add profile_id 1
config limited_multicast_addr ports 10 add profile_id 1
config limited_multicast_addr ports 11 add profile_id 1
config limited_multicast_addr ports 12 add profile_id 1
config limited_multicast_addr ports 13 add profile_id 1
config limited_multicast_addr ports 14 add profile_id 1
config limited_multicast_addr ports 15 add profile_id 1
config limited_multicast_addr ports 16 add profile_id 1
config limited_multicast_addr ports 17 add profile_id 1
config limited_multicast_addr ports 18 add profile_id 1
config limited_multicast_addr ports 19 add profile_id 1
config limited_multicast_addr ports 20 add profile_id 1
config limited_multicast_addr ports 21 add profile_id 1
config limited_multicast_addr ports 22 add profile_id 1
config limited_multicast_addr ports 23 add profile_id 1
config limited_multicast_addr ports 24 add profile_id 1
config limited_multicast_addr ports 25 add profile_id 1
config limited_multicast_addr ports 26 add profile_id 1
config limited_multicast_addr ports 27 add profile_id 1
config limited_multicast_addr ports 28 add profile_id 1
config limited_multicast_addr ports 29 add profile_id 1
config limited_multicast_addr ports 30 add profile_id 1
config limited_multicast_addr ports 31 add profile_id 1
config limited_multicast_addr ports 32 add profile_id 1
config limited_multicast_addr ports 33 add profile_id 1
config limited_multicast_addr ports 34 add profile_id 1
config limited_multicast_addr ports 35 add profile_id 1
config limited_multicast_addr ports 36 add profile_id 1
config limited_multicast_addr ports 37 add profile_id 1
config limited_multicast_addr ports 38 add profile_id 1
config limited_multicast_addr ports 39 add profile_id 1
config limited_multicast_addr ports 40 add profile_id 1
config limited_multicast_addr ports 41 add profile_id 1
config limited_multicast_addr ports 42 add profile_id 1
config limited_multicast_addr ports 43 add profile_id 1
config limited_multicast_addr ports 44 add profile_id 1
config limited_multicast_addr ports 45 add profile_id 1
config limited_multicast_addr ports 46 add profile_id 1
config limited_multicast_addr ports 47 add profile_id 1
config limited_multicast_addr ports 48 add profile_id 1
config limited_multicast_addr ports 49 add profile_id 1
config limited_multicast_addr ports 50 add profile_id 1
config limited_multicast_addr ports 51 add profile_id 1
config limited_multicast_addr ports 52 add profile_id 1
config limited_multicast_addr ports 1-52 access permit
config limited_multicast_addr ports 1-52 ipv6 access permit
config limited_multicast_addr vlanid 4 add profile_id 1
config limited_multicast_addr vlanid 1 access permit
config limited_multicast_addr vlanid 4 access permit
config limited_multicast_addr vlanid 201 access permit
config limited_multicast_addr vlanid 508 access permit
config limited_multicast_addr vlanid 936 access permit
config limited_multicast_addr vlanid 1 ipv6 access permit
config limited_multicast_addr vlanid 4 ipv6 access permit
config limited_multicast_addr vlanid 201 ipv6 access permit
config limited_multicast_addr vlanid 508 ipv6 access permit
config limited_multicast_addr vlanid 936 ipv6 access permit

# LACP


# IP

config ipif System ipaddress 172.16.50.22/24
config ipif System vlan mgmt
config ipif System dhcpv6_client disable
disable autoconfig



# VOICEVLAN


# ERPS

 disable erps

# UDP_HELPER

disable udp_helper

# CFM

disable cfm

# JWAC

 disable jwac

# WAC

 disable wac

# PowerSaving

config power_saving state enable
config power_saving length_detection enable

# LLDP

disable lldp

# MAC-based_Access_Control

 disable mac_based_access_control

# MCFILTER

config multicast vlan_filtering_mode vlanid 1 forward_unregistered_groups
config multicast vlan_filtering_mode vlanid 4 forward_unregistered_groups
config multicast vlan_filtering_mode vlanid 201 forward_unregistered_groups
config multicast vlan_filtering_mode vlanid 508 forward_unregistered_groups
config multicast vlan_filtering_mode vlanid 936 forward_unregistered_groups

# COMPOUND_AUTHENTICATION


# LLDP-MED


# IGMP_SNOOPING

 config cpu_filter l3_control_pkt 1-51 igmp_query state enable
enable igmp_snooping
config igmp_snooping data_driven_learning vlan_name default expiry_time 260 state enable aged_out disable
config igmp_snooping data_driven_learning vlan_name iptv expiry_time 260 state enable aged_out enable
config igmp_snooping data_driven_learning vlan_name mgmt expiry_time 260 state enable aged_out disable
config igmp_snooping data_driven_learning vlan_name iptv_add expiry_time 260 state enable aged_out enable
config igmp_snooping data_driven_learning vlan_name pyrevo1 expiry_time 260 state enable aged_out disable

# MLDSNP

disable mld_snooping

# ACCESS_AUTHENTICATION_CONTROL


# DHCP_LOCAL_RELAY

disable dhcp_local_relay

# AAA_LOCAL_ENABLE_PASSWORD


# DHCP_RELAY

disable dhcp_relay

# NDP

config ipv6 nd ns ipif System retrans_time 0

# ARP

config arp_aging time 20
config gratuitous_arp send ipif_status_up disable
config gratuitous_arp send dup_ip_detected disable
config gratuitous_arp learning disable
disable gratuitous_arp ipif System trap
enable gratuitous_arp ipif System log
config gratuitous_arp send periodically ipif System interval 0

# IGMP_AC


# DNSR

disable dnsr

# ROUTE

enable local_route ipv4
disable local_route ipv6
create iproute default 172.16.50.1 1 primary

# PROUTE


# DHCP_SERVER


# RELAY6

disable dhcpv6_relay

#-------------------------------------------------------------------
#             End of configuration file for DES-3552
#-------------------------------------------------------------------


Вернуться наверх
 Профиль  
 
 Заголовок сообщения: Re: DES-5328 и Multicast
СообщениеДобавлено: Вт дек 29, 2015 13:24 
Не в сети

Зарегистрирован: Пт фев 20, 2015 12:18
Сообщений: 21
На 3552 видно только это:
config cpu_filter l3_control_pkt 1-51 igmp_query state enable
На source порту стоило бы выключить.
На 3528 ничего особого не увидел. Попробуйте создать только один мультикаст влан 4.
Без создания профиля MediaAlliance 224.0.42.0-224.0.45.255 и без профилей limited_multicast_addr на портах.
На циске IGMPv2 включено? Судя по скриншотам какие-то query есть, но они v3.


Вернуться наверх
 Профиль  
 
Показать сообщения за:  Сортировать по:  
Начать новую тему Ответить на тему  [ Сообщений: 7 ] 

Часовой пояс: UTC + 3 часа


Кто сейчас на форуме

Сейчас этот форум просматривают: нет зарегистрированных пользователей и гости: 30


Вы не можете начинать темы
Вы не можете отвечать на сообщения
Вы не можете редактировать свои сообщения
Вы не можете удалять свои сообщения
Вы не можете добавлять вложения

Найти:
Перейти:  
Создано на основе phpBB® Forum Software © phpBB Group
Русская поддержка phpBB